Foro de discusión, ayuda y aprendizaje de electricidad doméstica e industrial, documentación técnica, averías, cursos, normativa, software técnico, bajo consumo, reparación de electrodomésticos, instalaciones singulares de imagen y sonido..

Bienvenido a foroelectricidad.com.

Somos una comunidad de profesionales y aficionados al mundo de la electricidad.

Para participar, puedes registrarte en la comunidad y en pocos clicks podrás disfrutar de todas las características del foro. También te recomendamos que te pases por las Normas del foro, y si tienes alguna duda del funcionamiento del mismo puedes consultar el FAQ o ponerte en contacto con nosotros.

El Equipo de Foroelectricidad.com

Reglas del Foro
Nota importante:

Toda ayuda aportada por otros usuarios es meramente informativa. Por favor, si no dominas la electricidad busca la ayuda de un profesional para evitar accidentes.
 
JUMABEN
Usuario novato
Usuario novato
Autor del tema
Mensajes: 11
Registrado: 29 Mar 2021, 21:25
Ubicación: Las Palmas

ELECTRICIDAD ESTÁTICA

29 Mar 2021, 21:33

Buenos días, soy nuevo en el foro, os explico mi problema a ver si me dais alguna solución, soy aficionado al ciclismo, tengo un rodillo de entrenamiento que conecta vía wifi con una aplicación en internet, al cambiar la rueda, esta produce electricidad estática y el rodillo deja de transmitir, se me ha ocurrido aplicarle una escobilla y mediante un cable de cobre hacer una toma de tierra a una maceta grande (no tengo acceso a terreno), ¿¿¿es factible??? o estoy metiendo la pata. Gracias de antemano. Juan Manuel.


 
Avatar de Usuario
Elektro
Usuario experto
Usuario experto
Mensajes: 1737
Registrado: 28 Oct 2018, 09:36
Ubicación: Otra

Re: ELECTRICIDAD ESTÁTICA

29 Mar 2021, 21:46

No has probado directamente una malla metálica que toque el suelo donde se encuentra la bicicleta? Salvo sea un piso de goma, debería bastar


 
JUMABEN
Usuario novato
Usuario novato
Autor del tema
Mensajes: 11
Registrado: 29 Mar 2021, 21:25
Ubicación: Las Palmas

Re: ELECTRICIDAD ESTÁTICA

29 Mar 2021, 23:25

Gracias Elektro, lo probaré, aunque donde yo veo el problema es en que el rodillo metálico está aislado, se apoya y lo rodea plástico, por eso lo de la escobilla.


 
muyperezoso
Usuario experto
Usuario experto
Mensajes: 508
Registrado: 25 Feb 2019, 20:27
Ubicación: Las Palmas

Re: ELECTRICIDAD ESTÁTICA

30 Mar 2021, 01:16

pon fotos, no me hago una idea del aparato del que hablas.


 
Avatar de Usuario
Elektro
Usuario experto
Usuario experto
Mensajes: 1737
Registrado: 28 Oct 2018, 09:36
Ubicación: Otra

Re: ELECTRICIDAD ESTÁTICA

30 Mar 2021, 06:22

Unas escobillas te será algo más difícil instalar. Yo pensé una malla metálica (como la pantalla de un cable coaxial por ejemplo) que haga contacto con el rodillo (apenas apoyado al rodillo, siguiendo la dirección de giro)y a su vez con el piso donde esté el rodillo mismo.
Lo de tierra no debes buscar "tierra" exactamente, debes buscar un lugar donde descargar. Primero probaría lo más fácil.
Y no has probado de consultar con el fabricante/vendedor? Seguramente ya les habrá pasado y tal vez tengan ya una idea/solución


 
JUMABEN
Usuario novato
Usuario novato
Autor del tema
Mensajes: 11
Registrado: 29 Mar 2021, 21:25
Ubicación: Las Palmas

Re: ELECTRICIDAD ESTÁTICA

30 Mar 2021, 12:54

No puedo cargar la foto


 
Avatar de Usuario
Elektro
Usuario experto
Usuario experto
Mensajes: 1737
Registrado: 28 Oct 2018, 09:36
Ubicación: Otra

Re: ELECTRICIDAD ESTÁTICA

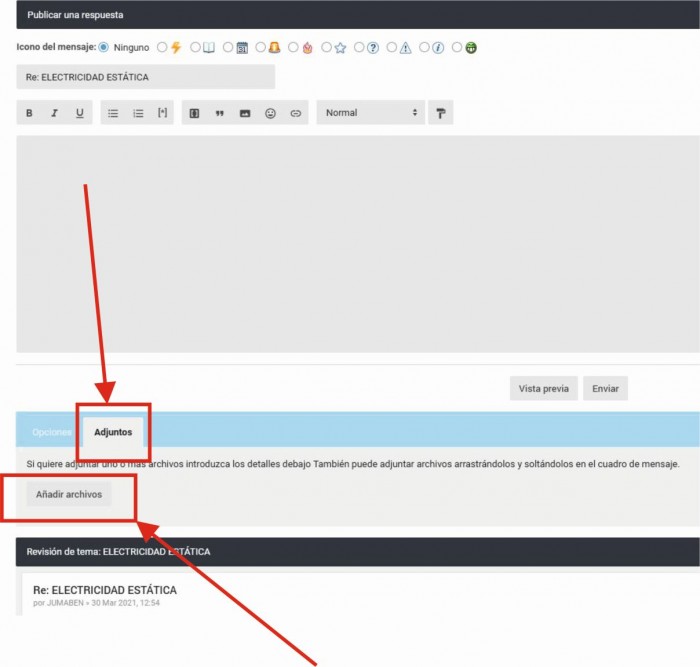
30 Mar 2021, 13:08

Es muy facil, elige la opcion "editor completo", luego elijes "Adjuntos", "Aniadir archivos" y elijes la foto desde tu ordenador/movil. Si igualmente no la envia, baja la foto de calidad
Adjuntos
foto.JPG


 
JUMABEN
Usuario novato
Usuario novato
Autor del tema
Mensajes: 11
Registrado: 29 Mar 2021, 21:25
Ubicación: Las Palmas

Re: ELECTRICIDAD ESTÁTICA

30 Mar 2021, 14:40

Gracias, esta es la foto del artilugio, sobre el rodillo metálico apoya la rueda y supongo que crea estática.
Adjuntos
rodillo_de_bicicleta_bkool_smart_pro_2_imagen1.jpg


 
muyperezoso
Usuario experto
Usuario experto
Mensajes: 508
Registrado: 25 Feb 2019, 20:27
Ubicación: Las Palmas

Re: ELECTRICIDAD ESTÁTICA

30 Mar 2021, 15:07

no conozco el artilugio, pero me imagino que sera el mismo efecto que la degradacion de rodamientos por el giro de motores electricos. La idea es crear una red equipotencial para evitar que se acumule y evitar sobretensiones (descargas en tu caso).
el artilugio estara aislado del suelo con patas de goma, y la bici estara aislada del artilugio por los neumaticos.
Prueba con unir electricamente la bici al artilugio y el artilugio al suelo, no necesitas escobillas, sino una pinzas unidas por un cable (algo asi como lo que se usa para arrancar los coches sin bateria con otro coche), conectas una parte no pintada de la bici con una parte no pintada del artilugio, igualmente una parte no pintada del artilugio al piso donde pisa el artilugio (esa pinza conecta el chasis y el otro extremo pelado debajo de la goma de una de las patas pisandolo para probar .


 
muyperezoso
Usuario experto
Usuario experto
Mensajes: 508
Registrado: 25 Feb 2019, 20:27
Ubicación: Las Palmas

Re: ELECTRICIDAD ESTÁTICA

30 Mar 2021, 15:16

la estatica es la pesadilla de la electronica, hay componentes que se queman solo con tocarlos con los dedos y se usa esto para descargar el cuerpo y protegerlos. en tu casa, si tienes un enchufe cerca, tienes una toma de tierra fisica muy fuiable, si esta bien puesta y bajo normativa. Conecta todos los chasis a ella incluido tu.
https://encrypted-tbn0.gstatic.com/imag ... A&usqp=CAU